Hotline: +49 6232 60046-90Rückrufservice nutzen
Hotline: +49 6232 60046-90|Rückrufservice nutzen
12.1D20
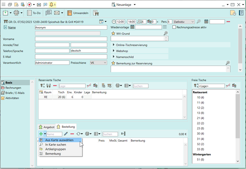
Weisen Sie auf dem Reiter Details einer Tischreservierungsveranstaltung eine Karte zu, um die Auswahl für Bestellartikel auf genau diese Artikel zu beschränken.
Die Karte legen Sie unter Basis > Karten unter Rückgriff auf Ihre Stammartikel an.