Übungsaufgabe 5 Tagung von A-Z
Übungsunterlagen 2025 / 2026
Übungsaufgabe 5
Planen und durchführen einer Tagung

Leistungsstufe: Einsteiger
Dauer insgesamt ca. 60 bis 80 Minuten
Die Übung kann an verschiedenen Stellen für Pausen unterbrochen werden.
Starten Sie Bp Event und melden sich als
Benutzer: Carolin
Passwort: cf
an. Carolin Fleiß ist im Veranstaltungsbüro für die Planung aller Veranstaltungen und deren Abrechnung zuständig.
Ziel der Übung:
- Eine Veranstaltung anlegen
- Eine Optionsbestätigung senden
- Ein Angebot erstellen
- Eine Bestellung anlegen und den Kundenvertrag ausdrucken
- Einen detaillierten Ablauf erstellen
- Arbeitsanweisungen für alle Abteilungen erstellen
- Rechnung nach Abschluss der Veranstaltung erstellen
Ziel 1 Eine Veranstaltung anlegen
Mit Abschluss dieser Aufgabe haben Sie eine Veranstaltung auf Option mit allen relevanten Daten angelegt.
Folgende Informationen hat Carolin am Telefon erfragt:
Termin: 12.MM.JJJJ des Folgemonates
Dauer der Tagung: 09:00 Uhr bis 17:00 Uhr
Personenzahl: 40 bis 50 Personen
Kunde: Firma BANKETTprofi GmbH, 67346 Speyer
Ansprechpartner: Herr Arnd Graf
Mittagessen: 12:30 Uhr bis 14:00 Uhr
Verpflegung: Tagungspauschale
Raum: Tagungsraum 1
Herr Graf bittet um eine Optionsbestätigung (die Option soll bis kurz vor der tatsächlichen Veranstaltung gewährt werden) und ein Angebot.
1. Überprüfen Sie die Kapazität des Raumes zum angegebenen Datum
- Klicken Sie ganz oben links auf
und gehen in der Funktionsleiste zum Reiter
Basis und klicken auf den kleinen Pfeil bei 
Veranstaltungen. - Wählen Sie die
Raumbelegung mit Linksklick.
Alternativ verwenden Sie den Shortcut Umschalt+F5, um die Raumübersicht zu öffnen. - Das Eingabefenster der Raumbelegung öffnet sich mit dem aktuellen Datum.
- Ändern Sie das
Datum in der horizontalen Werkzeugleiste auf den 12.MM.JJJJ des Folgemonates. Der Tagungsraum 1 ist zum angegebenen Datum noch frei und kann gebucht werden.
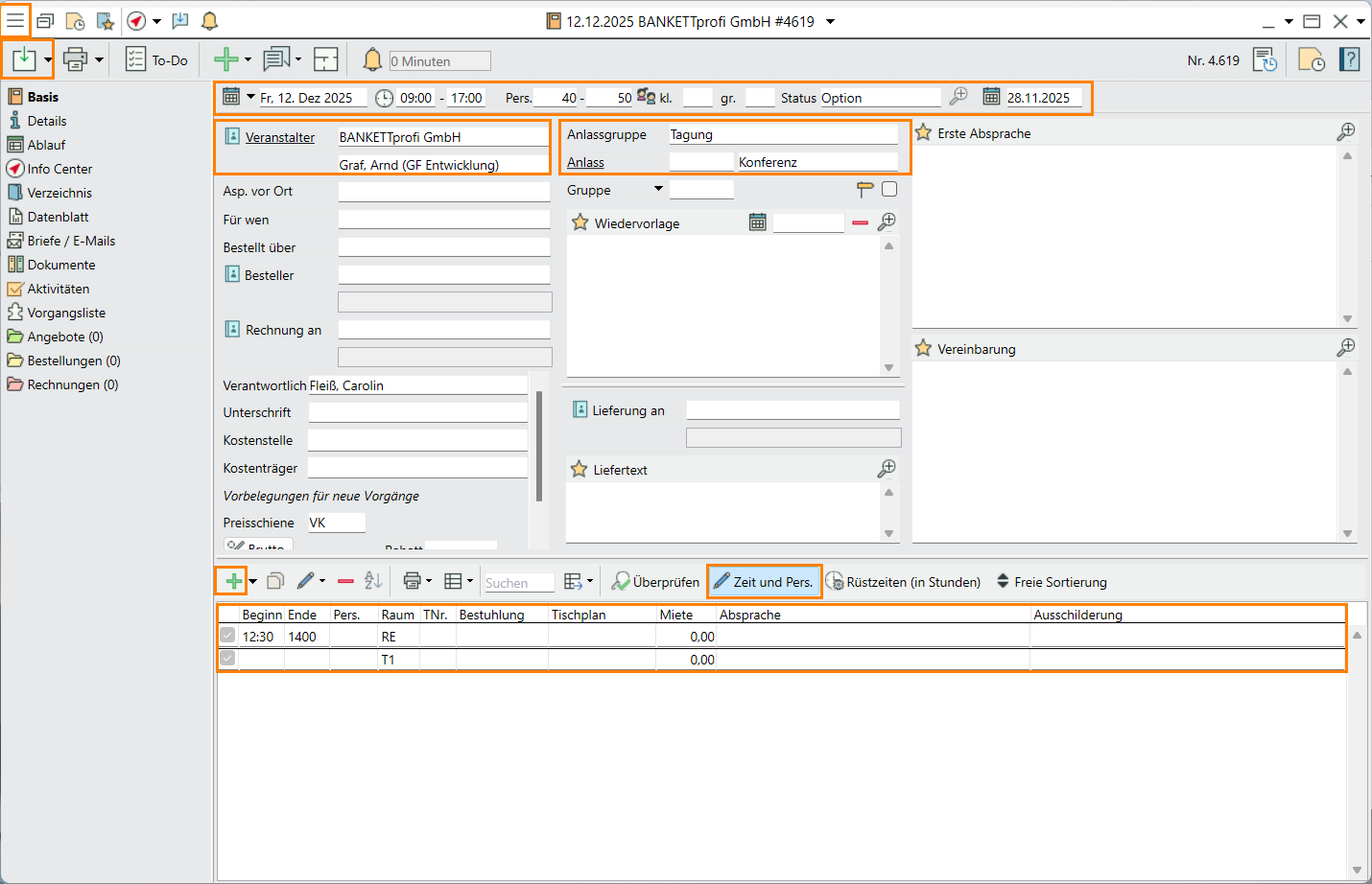
2. Legen Sie eine Veranstaltung an
- Um eine Veranstaltung aus der Raumbelegung anzulegen, klicken Sie mit Doppelklick auf den Raum, bestätigen das Veranstaltungsdatum mit Linksklick und wählen
Neuanlage . Das Eingabefenster der Veranstaltungsneuanlage öffnet sich. Das Datum ist bereits mit dem Datum der Veranstaltung und dem Raum vorbelegt. - Geben Sie die Daten aus der E-Mail ein. Mit der Tabulatortaste wechseln Sie einfach und schnell zu den darauffolgenden Eingabefeldern.
Hinweis: Hilfetexte werden angezeigt, wenn Sie mit der Maus auf dem jeweiligen Feld verweilen. - Wählen Sie den Status Option und geben das Optionsdatum des nächsten Freitags ein.
- Um den Veranstalter zu hinterlegen, geben Sie im Feld
Veranstalter die ersten Buchstaben des Nachnamens ein und bestätigen mit der Enter Taste. Eine Auswahlliste bereits hinterlegter Adressen und deren Ansprechpartner mit den angegebenen Buchstaben öffnet sich. - Wählen Sie die Adresse der BANKETTprofi GmbH mit dem Ansprechpartner Arnd Graf mit Doppelklick.
Hinweis: Sind in der Adresse wichtige Informationen für Veranstaltungen hinterlegt, werden Sie mit einer Meldung informiert. Diese Meldung bestätigen Sie in diesem Fall mit "nicht übernehmen". - Wählen Sie die Anlassgruppe "Tagung" und Anlass "Konferenz".
- Speichern Sie Ihre Eingaben über
oben links in der horizontalten Werkzeugleiste.
Hinweis: Es gibt in allen Datensätzen von Bp Event Pflichtfelder, die ausgefüllt werden müssen. Diese sind unterstrichen dargestellt. Ein Speichern ohne Eingabe der Pflichtfelder ist nicht möglich.
3. Buchen Sie einen weiteren Raum
- Um für das Mittagessen einen weiteren Raum zu hinterlegen, klicken Sie im unteren Bereich des Eingabefensters bei Räume auf
. - Wählen Sie aus der Liste der Räume das Restaurant mit Doppelklick.
- Aktivieren Sie in der Werkzeugleiste der Räume das Feld
Zeit und Pers. - Geben Sie beim Restaurant in die Spalten Beginn und Ende die Essenszeiten ein (12:30 Uhr bis 14:00 Uhr)

Ziel 2 Eine Optionsbestätigung senden
Mit Abschluss dieser Aufgabe haben Sie dem Kunden eine Optionsbestätigung mit allen Daten aus der Veranstaltung erstellt.
1. Legen Sie einen neuen Brief an
- Um einen neuen Brief anzulegen, klicken Sie auf

in der horizontalen Werkzeugleiste und wählen
Brief / Email >
Herr Arnd Graf >
sonst. zur VA >
Optionsbestätigung. - Das Eingabefenster der Brief | E-Mail Neuanlage öffnet sich mit den Adressdaten des Veranstalters, allen relevanten Daten aus der Veranstaltung sowie Text und Formatierung aus der Textvorlage.
- Nehmen Sie ggf. Änderungen am Text vor.
3. Drucken Sie den Brief als PDF
- Um den Brief im PDF Format auszudrucken, klicken Sie in der Werkzeugleiste auf

>
PDF >
Datei und bestätigen die Meldung mit Ausgangszeit setzen. Der Brief wird automatisch als PDF mit Briefpapier generiert.
Hinweis: Das Versenden der Optionsbestätigung per E-Mail erfolgt über
Brief
>
E-Mail >
in der horizontalen Werkzeugleiste oben. Da in der Schulversion keine reellen Daten hinterlegt sind, würde das Versenden eine Fehlermeldung erzeugen. - Schließen Sie den Brief über den kleinen Pfeil
bei
und wählen
Speichern und schließen.
Nach Erstellung der Optionsbestätigung kann die Veranstaltung gespeichert und geschlossen werden. Erst bei dem nächsten Kontakt mit dem Gastgeber wird die Veranstaltung wieder geöffnet. - Schließen Sie die Veranstaltung über den kleinen Pfeil
bei
und wählen
Speichern und schließen.
0
Ziel 3 Ein Angebot erstellen
Mit Abschluss dieser Aufgabe haben Sie die Veranstaltungssuche genutzt, Artikel gebucht, die Option verlängert, und dem Kunden ein detailliertes Angebot mit Auswahlmöglichkeiten unterbreitet.
Folgende Informationen hat Carolin als E-Mail erhalten:
Sehr geehrte Frau Fleiß,
vielen Dank für Ihre Bestätigung. Bitte verlängern Sie die Raumoption um zwei Tage.
Zusätzlich zur Tagungspauschale benötigen wir einen Beamer und eine Beschallungsanlage.Mit freundlichen Grüßen
BANKETTprofi GmbH
Arnd Graf
1. Suchen Sie die Veranstaltung der BANKETTprofi GmbH
- Klicken Sie ganz oben links auf
und gehen in der Funktionsleiste zu
Basis > und klicken auf das Icon
Veranstaltungen. - Geben Sie das Veranstaltungsdatum in das Datumsfeld des Suchfensters ein. Bestätigen Sie Ihre Eingabe mit
Suchen.
Alternativ können Sie auch Ihre
zuletzt geöffneten Datensätze anzeigen lassen (F3). - Wählen Sie die Veranstaltung aus der Auswahlliste mit Doppelklick. Das Eingabefenster der Veranstaltung öffnet sich.
2. Verlängern Sie die Option
Das Optionsdatum erinnert Sie in Ihrer Wiedervorlage daran, dass hier noch Handlungsbedarf besteht. Optionale Veranstaltungen werden in Ihrem Info Center „rot“ dargestellt.
- Verlängern Sie die Option im Datumsfeld in der horizontalen Werkzeugleiste um 2 Tage.
- Speichern Sie Ihre Eingabe über
.
3. Buchen Sie Artikel in den Vorgang Angebot
Die Veranstaltung wird in drei Bereiche untergliedert:
Angebote,
Bestellungen und
Rechnungen.
- Um die Artikel für das Angebot von Herrn Graf zu buchen, wählen Sie in der linken Navigation den Vorgangstyp
Angebote mit Doppelklick. - Bestätigen Sie den vorbelegten Namen des neuen Vorganges mit OK. Ein leeres Vorgangsfenster öffnet sich.
- Um Artikel zu buchen, klicken Sie im Eingabefenster des Vorgangs links auf
, geben bei Suchwörter „Tagung“ ein und bestätigen Ihre Eingabe mit
Suchen. - Eine Auswahlliste aller Artikel mit dem eingegebenen Suchkriterium öffnet sich.
- Wählen Sie Tagungspauschale (ohne Übernachtung) mit Linksklick und
Übernehmen die Auswahl. Der Artikel wird im Vorgang eingefügt. - Um die Technikartikel in den Vorgang zu buchen, klicken Sie erneut auf
, wählen Artikelgruppe > Technik >
Übernehmen und bestätigen die Eingabe mit
Suchen. - Wählen Sie aus der Artikelliste den Datenbeamer pro Tag und die Beschallungsanlage mit gedrückter Strg Taste und bestätigen Ihre Auswahl mit
Übernehmen.
Hinweis: Ist Ihnen der Name des Artikels bekannt, können Sie diesen auch in das Suchfeld rechts neben dem
eingeben und mit Enter bestätigen. - Tragen Sie in der Spalte Anz. bei Datenbeamer und Beschallungsanlage eine 1 ein.
- Speichern Sie die Veranstaltung über
.
4. Korrigieren Sie die gebuchten Artikel
- Um einen falschen Artikel aus dem Vorgang
Angebot zu löschen, markieren Sie den Artikel und klicken auf
in der horizontalen Werkzeugleiste. Der Artikel wird aus dem Vorgang entfernt. - Um die Reihenfolge der Artikel zu verändern, verschieben Sie den markierten Artikel mit gedrückter linker Maustaste (Drag&Drop) an die gewünschte Position.
- Speichern Sie die Veranstaltung über
.
0
5. Drucken Sie das Angebot
Nachdem Sie alle Artikel gebucht haben, kann das Angebot für den Kunden ausgedruckt werden.
- Klicken Sie in der horizontalen Werkzeugleiste auf

>
Brief / E-Mail >
Herr Arnd Graf >
Angebot >
Angebot/Bestätigung 1. - Das Angebot wird automatisch mit allen relevanten Daten aus der Veranstaltung erstellt und kann über
als PDF gedruckt oder per E-Mail
versendet werden.

Lesen Sie mehr zum Thema Veranstaltung planen
Ziel 4 Eine Bestellung anlegen und den Kundenvertrag ausdrucken
Mit Abschluss dieser Übung haben Sie den Veranstaltungsstatus angepasst, die Personenzahl korrigiert, einen Bestellvorgang angelegt Artikel ergänzt und einen Vertrag erstellt.
Folgende Informationen hat Carolin telefonisch erhalten:
Personenzahl: 46
Veranstaltungsende: 18:00 Uhr
Rechnungsadresse: GUZY PROFI-SOFTWARE in Hamburg
Mittagessen: Buffet
Sonstiges: Sekt am Ende der Tagung, schriftliche Bestätigung der Änderungen erwünscht
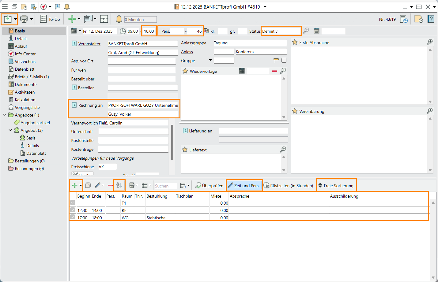
1. Ändern Sie die Veranstaltungsdaten
- Öffnen Sie erneut die Veranstaltung von Herrn Graf.
- Geben Sie das Veranstaltungsende mit 18:00 Uhr an.
- Ändern Sie die Personenzahl auf 46 Personen.
- Ändern Sie den Veranstaltungsstatus in der horizontalen Werkzeugleiste von Option auf Definitiv.
Hinweis: Ändert sich der Veranstaltungsstatus auf Definitiv, wird das Statusdatum automatisch gelöscht. Für weitere Erinnerungen wird das Wiedervorlage- Datum verwendet.
2. Hinterlegen Sie die Rechnungsadresse
Standardmäßig wird die Adresse des Veranstalters als Rechnungsadresse übernommen. Nur wenn es eine abweichende Rechnungsadresse gibt, wird diese in der Veranstaltungsbasis eingegeben.
- Um die Rechnungsadresse zu hinterlegen, geben Sie im Feld
Rechnung an die ersten Buchstaben des Nachnamens „Guzy“ ein und bestätigen mit der Enter Taste. Eine Auswahlliste bereits hinterlegter Adressen öffnet sich. - Wählen Sie die Adresse von GUZY Unternehmergesellschaft PROFI-SOFTWARE mit Doppelklick.
3. Fügen Sie einen weiteren Raum für den Sektumtrunk hinzu
- Um für den Sektumtrunk einen weiteren Raum zu hinterlegen, klicken Sie im unteren Bereich des Eingabefensters auf
. - Wählen Sie aus der Liste der Räume den Wintergarten mit Doppelklick.
- Geben Sie in die Spalten Beginn und Ende die Buchungszeit ein (17:00 Uhr bis 18:00 Uhr)
- Geben Sie bei Bestuhlung Stehtische an.
- Um die Räume chronologisch zu sortieren, klicken Sie auf
.
Alternativ können Sie sich für die Freie Sortierung entscheiden und die Räume per Drag&Drop verschieben. - Speichern Sie die Veranstaltung über
.

4. Legen Sie die Bestellung an
- Um einen Bestellvorgang anzulegen, markieren Sie den Vorgang
Angebote und kopieren die Inhalte per Drag & Drop vom
Angebote in die
Bestellungen. - Bestätigen Sie die Meldung mit Kopieren.
Hinweis: Änderungen die den Vorgang und die darin enthaltenen Artikel betreffen, werden erst im Vorgang der Bestellung vorgenommen. So hat man zum späteren Zeitpunkt immer noch den Überblick, was ursprünglich angeboten, und was schlussendlich bestellt wurde. - Ändern Sie den Namen des kopierten Vorganges (
Angebot) mit Doppelklick zu "Bestellung" und bestätigen Sie die Eingabe mit OK..
5. Passen Sie die gewünschten Artikel an
Um die Tagungspauschale an die Kundenbedürfnisse anzupassen, muss das Arrangement in seine Komponenten aufgelöst werden.
- Markieren Sie hierfür den Artikel Tagungspauschale (ohne Übernachtung) und klicken auf
und bestätigen die Meldung mit Standardpreise. - Der Artikel wird in seine einzelnen Komponenten aufgelöst.
- Markieren Sie den Artikel Mittagessen (TAGUNG) Menü und die Bemerkungszeile „oder“ und löschen diese mit Klick auf
. - Fügen Sie für den Sektumtrunk den Artikel Sekt Häferle trocken, Riesling 0,75 l und Orangensaft in gläsernen Karaffen 1 l ein.
6. Kontrollieren Sie die Anzahl der Artikel
- Wählen Sie Anzahl 0, wenn der Artikel im Angebot/Vertrag mit dem Einzelpreis aufgelistet werden soll. Dies ist im Vorfeld für Artikel wichtig, bei denen die Verbräuche noch unbekannt sind. Hier in diesem Fall also bei Sekt und Orangensaft.
- Wählen Sie Anzahl 1 oder beliebige Zahl, wenn der Artikel im Angebot / Vertrag Stückweise verkauft werden soll. In unserer Veranstaltung geben Sie bei Beschallungsanlage und Datenbeamer die Anzahl 1 ein.
- Um automatisch die Personenanzahl der Veranstaltung zu übernehmen, lassen Sie das Feld Anz. frei. In unserer Veranstaltung bleibt die Spalte Anz. bei Preis pro Person leer.
7. Formatieren Sie den Vorgang für eine bessere Übersicht
- Um eine Bemerkung oder Leerzeile einzufügen, markieren Sie den Artikel Preis pro Person und drücken die Taste F5. Eine leere Bemerkungszeile wird eingefügt.
- Wiederholen Sie das Einfügen von Bemerkungszeilen an passender Stelle.
- Um eine Bemerkungszeile zu verschieben, halten Sie die linke Maustaste gedrückt und ziehen die Zeile an gewünschte Position (Drag&Drop).
8. Drucken Sie den Vertrag
Nachdem Sie alle Artikel gebucht haben, kann der Vertrag für den Kunden ausgedruckt werden.
- Klicken Sie in der horizontalen Werkzeugleiste auf

>
Brief / E-Mail >
Herr Arnd Graf >
Angebot >
Angebot/Bestätigung 1. - Der Vertrag wird automatisch mit allen relevanten Daten aus der Veranstaltung erstellt und kann über

als PFD gedruckt oder per E-Mail
versendet werden.

9. Legen Sie sich eine Wiedervorlage an
Um an eine finale Absprache erinnert zu werden, legen Sie sich eine Wiedervorlage eine Woche vor der Veranstaltung an.
- Öffnen Sie die
Basis der Veranstaltung. - Um eine Wiedervorlage anzulegen, geben Sie im mittleren Bereich des Eingabefensters ein Datum bei Wiedervorlage ein. Für diese Veranstaltung den 05.MM.JJJJ.
- Geben Sie als Grund der Wiedervorlage „Besprechung des Ablaufs“ ein.
10. Ändern Sie den Status der Veranstaltung
Herr Graf hat den unterschriebenen Vertrag an Carolin gesendet.
- Ändern Sie den Status der Veranstaltung von Definitiv auf Vertrag.
Speichern und schließen Sie die Veranstaltung.
Ziel 5 Einen Ablauf anlegen
Mit Abschluss dieser Aufgabe haben Sie einen detaillierten Zeitablauf für die Veranstaltung erstellt und abteilungsspezifische Details hinterlegt.
1. Öffnen Sie die Veranstaltung über die Wiedervorlage
Davon ausgehend, dass heute eine Woche vor Veranstaltung ist, wechseln Sie im Info Center das Datum.
- Öffnen Sie das Info Center mit F8.
- Geben Sie im Datumsfeld oben links eine Woche vor Veranstaltung ein.
- Das Info Center zeigt das eingegebene Datum.
- Im unteren Bereich bei Wiedervorlagen werden Sie an die Veranstaltung und die fehlenden Informationen erinnert.
- Öffnen Sie die Veranstaltung aus der Wiedervorlage mit Doppelklick.
Folgende Informationen erhält Carolin bei Ihrem Anruf:
Es dürfen keine Spirituosen gereicht werden
Erfahrungsgemäß wird auf Firmenveranstaltungen viel gegessen, Herr Graf bittet um reichlich Auswahl.
Zwischen 09:00 Uhr und 17:00 Uhr soll die Tagung stattfinden
Erste Kaffeepause von 10:30 Uhr bis 10:50 mit herzhaftem Gebäck
12:30 Uhr bis 14:00 Uhr Mittagessen
Zweite Kaffeepause von 15:30 Uhr bis 15:50 Uhr mit Plundergebäck
17:00 Uhr bis 18:00 Uhr Ausklang mit Sekt
2. Hinterlegen Sie abteilungsspezifische Informationen
- Klicken Sie auf den kleinen Pfeil
bei
Bestellung in der linken Navigation und wählen Sie
Details. - Geben Sie die Informationen zu den Spirituosen und dem reichhaltigen Buffet bei Küchentext und Servicetext ein.

3. Legen Sie den zeitlichen Ablauf fest
- Um einen genauen zeitlichen Ablauf zu erstellen, wählen Sie
Ablauf in der linken Navigation der Veranstaltung. - Klicken Sie
auf um einen neuen Ablaufpunkt einzufügen. - Das Datum ist automatisch mit dem Veranstaltungsdatum vorbelegt. Geben Sie die jeweilige Von und Bis Uhrzeit, die Beschreibung und den Ort Wo ein. Den zeitlichen Ablauf hat Carolin bei ihrem letzten Anruf erfragt, siehe oben.
- Wechseln Sie in der linken Navigation zur
Basis und
löschen die Wiedervorlage.

Ziel 6 Arbeitsanweisungen für Küche und Service erstellen
Mit Abschluss dieser Übung haben Sie für alle Abteilungen Formulare ausgedruckt und informiert.
Alle Informationen müssen jetzt an die betroffenen Abteilungen weitergegeben werden. Hierfür druckt Carolin Formulare für die Küche und den Service, mit den abteilungsspezifischen Informationen.
- Öffnen Sie die Veranstaltung von Herrn Graf.
- Gehen Sie in der linken Navigation der Veranstaltung auf Datenblatt > <Datenblatt auswählen> > F_Service.
- Das Function für den Service wird mit allen relevanten Daten erstellt und kann über
gedruckt, als
PDF Datei erzeugt, oder per
E-Mail versendet werden.
Hinweis: ob ein Function bereits erstellt wurde, wird in der
Historie der Veranstaltung (oben rechts) angezeigt. - Wiederholen Sie das Drucken eines Functions und wählen F_Küche.

-> Sie möchten wichtige Informationen für die Abteilung hervorheben bevor Sie drucken?
- Klicken Sie in der horizontalen Werkzeugleiste des Functions auf
F_Service (Datum). - Das Function öffnet sich im Verzeichnis.
- Nehmen Sie Änderungen vor. In diesem Beispiel heben Sie die geänderte Personenzahl hervor, markieren die Personenzahl fett und in Schriftfarbe rot.
Drucken Sie das Dokument.
Speichern und Schließen Sie das Verzeichnis.
Hinweis: Wurde ein Function in den Verzeichnissen bearbeitet und gespeichert, wird es in der linken Navigation unter Verzeichnis angezeigt.

Lesen Sie mehr zum Thema Veranstaltung durchführen
Ziel 7 Erstellen der Rechnung nach Abschluss der Veranstaltung
Mit Abschluss dieser Übung haben Sie einen Rechnungsvorgang angelegt, Artikel mit dem tatsächlichen Verbrauch hinterlegt und die Rechnung erstellt.
1. Erstellen Sie den Vorgang für die Rechnung
- Um einen Rechnungsvorgang anzulegen, markieren Sie den Vorgang
Bestellungen und kopieren die Inhalte per Drag und Drop von
Bestellungen auf
Rechnungen. - Bestätigen Sie den Namen des neuen Vorgangs "Rechnung" mit OK.
- Fügen Sie zur Strukturierung der Rechnung Nur Trenntexte ein.
- Bestätigen Sie die Meldung Personenzahl übernehmen, um die maximale Personenzahl der Veranstaltung für alle Artikel einzufügen, die pro Person berechnet werden. In diesem Fall bei "Preis pro Person".
- Das Eingabefenster der Rechnung öffnet sich mit allen Artikeln aus dem Bestellvorgang.
2. Geben Sie die tatsächlichen Verbräuche ein
Folgende Informationen erhält Carolin von der Veranstaltungsleitung:
Getränkeverbrauch Tagung Bp Event 15.MM.JJJJ
12 Flaschen Sekt
2 Karaffen Orangensaft
52 Flaschen Teinacher Mineralwasser
15 Cola 1 l
18 Apfelsaft Flasche 0,2 l
- Buchen Sie die noch fehlenden Artikel.
- Geben Sie den Verbrauch in der Spalte Anz. ein.
Hinweis: Für Artikel, die pro Person berechnet werden, muss wird im Vorgang der Rechnung die tatsächliche Personenzahl, also "46" eingetragen.

3. Senden Sie die Rechnung
- Klicken Sie auf den kleinen Pfeil bei
Rechnung und wählen
Rechenblatt. - Speichern Sie die Veranstaltung.
- Bestätigen Sie die Vergabe einer fortlaufenden Rechnungsnummer mit OK.
- Das Rechenblatt öffnet sich.
Hinweis: Ausgangsdatum und Zahlungsziel ermitteln sich erst bei der Erstellung eines Kundenausdruckes. Zum jetzigen Zeitpunkt sind beide Felder noch nicht gefüllt. - Um die Rechnung per E-Mail als PDF im Anhang zu versenden, klicken Sie auf
und bestätigen die Meldung mit Drucken und sperren.
Hinweis: Jetzt sind Ausgangsdatum und Zahlungsziel gesetzt. - Eine leere E-Mail mit der vorbelegten Rechnungsadresse öffnet sich. Geben Sie einen Betreff für die E-Mail ein.
- Um eine Vorlage für ein E-Mail Anschreiben zu öffnen, klicken Sie auf den kleinen Pfeil bei

>
Anschreiben >
E-Mail Anschreiben Rechnung. - Die Rechnung als PDF Dokument ist unter dem Reiter
Anhänge zu finden.
Speichern und schließen Sie die E-Mail.

4. Schließen Sie die Veranstaltung ab
- Wechseln Sie zur
Basis der Veranstaltung und ändern den Status der Veranstaltung auf Abgeschlossen.
Speichern und schließen Sie die Veranstaltung.
Lesen Sie mehr zum Thema Veranstaltung abschließen oder sehen Sie sich kurze Schulungsvideos auf YouTube.com an.
Ziel der Übungsaufgabe 5 erreicht:
- Eine Veranstaltung angelegt
- Eine Optionsbestätigung an den Kunden gesendet
- Ein Angebot erstellt
- Eine Bestellung angelegt und den Kundenvertrag ausgedruckt
- Einen detaillierten Ablauf erstellt
- Arbeitsanweisungen für Küche und Service erstellt
- Rechnung nach Abschluss der Veranstaltung erstellt
Herzlichen Glückwunsch!