Tutorial 5 Conference from A-Z
Training material 2025 / 2026
Tutorial 5
Planning and organising a conference

Performance level: Beginner
Time needed approx. 60 to 80 minutes
The exercise can be interrupted and saved at any point.
Start Bp Event and log in as
User: Carolin
Password: cf
Carolin Fixit is responsible for planning and invoicing for events in the events office.
Training objectives:
- Creating an event
- Sending a confirmation
- Creating a quote
- Creating an order and printing out the customer contract
- Creating a detailed schedule
- Creating worksheets for all departments
- Generating an invoice after the event
Objective 1 Creating an event
On completion of this excercise, you will have created an event with an on-hold status with all the relevant data.
Carolin received the following information by telephone:
Date: 12/MM/YYYY of the following month
Meeting times: 9am to 5pm
Number of participants: 40 to 50
Customer: BANKETTprofi GmbH, 67346 Speyer
Contact person: Mr Arnd Graf
Lunch: 12:30pm to 2pm
Catering: Conference package
Room: Conference room 1
Mr Graf would like a written confirmation with a hold date of shortly before the actual event and a quote.
1. Check the availability of the room on the specified date
- Go to the
Home tab on the function bar and click on the dropdown triangle next to 
Events. - Left-click
Room reservations to open the overview.
Alternatively, use the shortcut Shift+F5. - The room reservations overview will open on the current date.
- Change the
Date to 12/MM/YYYY of the following month. Conference room 1 is still available for booking on the specified date.
2. Create an event
- Create an event from the room reservations by double-clicking on the room you want. Then confirm the event date by left-clicking and select
New. The input window for a new event will open. The date and room are already prefilled . - Enter the data from the email. Use the tab key to quickly and easily switch to the subsequent input fields.
Note: Hover your mouse over any field for a tooltip. - Select the status On hold and enter the next Friday as status date.
- Input the organiser by typing the first few letters of the name in the
Organiser field, then confirm by pressing the Enter key. A list of matching accounts and contact persons will open. - Double-click the account of BANKETTprofi GmbH and select Arnd Graf as contact person.
Note: If important information for events has been entered in the account, you will be notified at this stage. In this case, confirm the message with "Don't copy". - Select the Occasion type "Conference" and Occasion "Conference".
Save your input by clicking on the icon in the top left-hand corner of the input window.
Note: All mandatory fields in any record are underlined to make them easier to see. They must be completed, as it is not possible to save without entering the mandatory fields.
3. Add another room
- Add another room for lunch by clicking on
Add above the list of rooms. - Select Restaurant from the list of rooms by double-click.
- Activate the
Custom time and guests field in the toolbar. - For the restaurant, enter the meal times in the start and end columns (12:30pm to 2pm)

Objective 2 Sending a confirmation
On completion of this excercise, you will have created a confirmation for the customer based on all the data from the event.
1. Create a new mail
- Create a new letter by clicking on

in the toolbar and selecting
Mail/Email >
Mr Arnd Graf >
more for events >
Hold confirmation. - The input window for a new mail/email will open, prefilled with the organiser's address data and all relevant event data. The text and formatting will be copied from the selected text template.
- If necessary, make changes to the text.
3. Print the letter in a PDF format
- Print the mail in PDF format by clicking on

Save to hard drive >
PDF >
File in the toolbar. Then confirm the prompt by clicking on "Set sent time". The letter is automatically generated as a PDF with letterhead.
Note: Send an email by clicking on
Mail
>
Email >
Send in the toolbar. As no real data is stored in the educational version of the database (demo version), sending an email will generate an error message. - Click on the dropdown triangle nect to

Save and select
Save and close.
Once the confirmation has been created, the event can be saved and closed. The event will not be reopened until the next contact with the host. - Click on the expand triangle next to

Save and select
Save and close.
0
Objective 3 Creating a quote
On completion of this excercise, you will have used the event search, booked items, extended the hold date and provided the customer with a detailed quote with options to choose from.
Carolin has received the following information by email:
Dear Ms Fixit,
Thank you for your confirmation. Please extend the hold date by two days.
We will need a second beamer and a sound system on top of the conference package.Yours sincerely
BANKETTprofi GmbH
Arnd Graf
1. Search for the event organised by BANKETTprofi GmbH
- Go to the
Home tab on the function bar and click on
Events. - Enter the event date in the date field of the search dialogue. Confirm your entry by clicking on
Search.
Alternatively, click on
Show recently opened records (F3). - Double-click the event on the list of results to open.
2. Extend the on-hold date
The on-hold date in your follow-ups will remind you that further action is required. Events on hold are highlighted in red in your Info Centre.
- Extend the hold date in the toolbar by 2 days.
Save your input.
3. Book items for a quote
The event is divided into three segment types:
Quotes,
Orders and
Invoices.
- Book the items for the quote by double-clicking on the
Quotes folder in the side navigation. - Confirm the prefilled name of the new segment by clicking OK. An empty input window will open.
- Book items by clicking on
Add in the input window, then enter "Conference" as search term in the Name field and confirm your entry by clicking
Search. - A list of all items matching the search criteria will open.
- Select the Conference package (w/o accommodation) , then
Confirm the selection. The item will be inserted in the list of items booked for this segment. - Book the A/V items by clicking on
Add, then select Item group > Technology and click on
Confirm, then on
Search. - Left-click the Beamer per day and the Sound system on the item list while holding down the Ctrl key for multi-select, then
Confirm your selection.
Note: If you know the name of the item you want, enter it directly in the search field next to the
Add button and confirm by pressing Enter. - Enter a Count of "1" for the beamer and sound system.
Save the event.
4. Revise the booked items
- Delete an item from the
Quote by selecting the item and clicking on
Delete in the toolbar. - Move an item by dragging the item to the desired position while holding down the left mouse button.
Save the event.
0
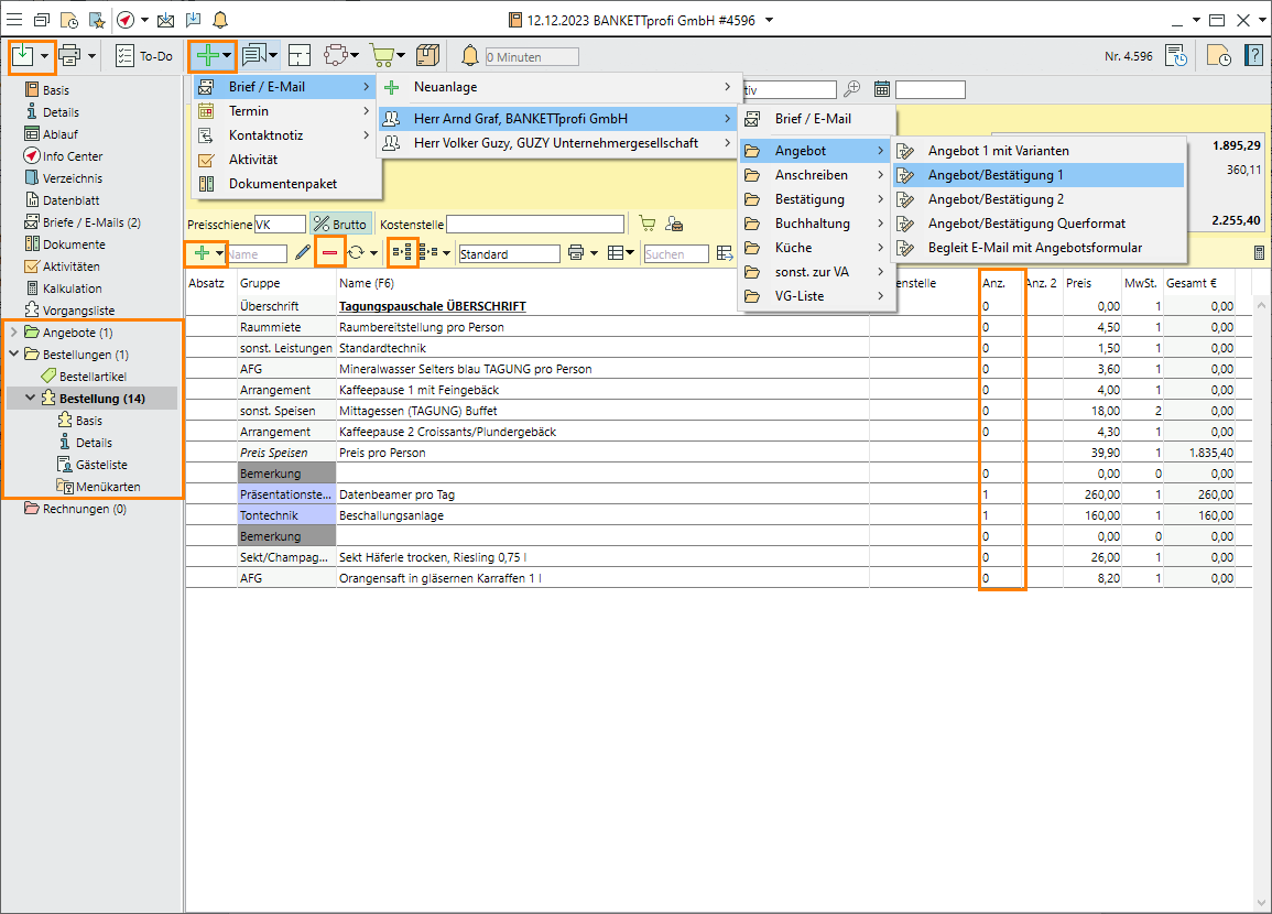
5. Print the quote
Once you have booked and checked all items, it is time to print the quote.
- In the toolbar, click on

>
Mail >
Mr Arnd Graf >
Quote >
Quote/Confirmation 1. - The quote is automatically generated including all relevant data from the event and can be printed as a

PDF or
sent by email.

Read more on Planning events
Objective 4 Creating an order and printing out the customer contract
On completion of this excercise, you will have adjusted the event status, corrected the number of guests, created an order segment, added items and created a contract.
Carolin received the following information by telephone:
Number of guests: 46
Ends: 6pm
Invoice address: GUZY PROFI-SOFTWARE in Hamburg
Lunch: Buffet
Other info: Champagne requested for the conference closing event, please confirm any changes in writing
1. Change the event data
- Open Mr Graf's event again.
- Enter the end time of the event as 6pm.
- Change the number of guests to 46.
- Change the event status from On hold to Confirmed.
Note: When the event status is set to Confirmed, the status date is automatically deleted. Create further reminders by setting a follow-up date.
1. Enter the invoice account
By default, the organiser's account is used as the invoice address. Enter an additional address only if you need to distinguish between the two.
- Input the invoice adress by entering the first few letters of the name in the
Invoice to field on the
General tab of the event, then confirm by pressing Enter. A list of matching accounts will open. - Double-click the account of GUZY Unternehmergesellschaft PROFI-SOFTWARE.
3. Add another room for the champagne reception
- To add another room for the champagne reception, click on
at the bottom of the input window. - Select the Conservatory from the list of rooms by double-click.
- Enter the booking times in the columns Start and End (5pm to 6pm)
- Select Standing as Seating style.
- To sort the rooms chronologically, click on
.
Alternatively, opt for Custom sorting and move the rooms using drag and drop.
Save the event.

3. Create the order
- Create an order segment by selecting the
Quotes folder, then drag-and-drop it to the
Orders folder. - Confirm the message by clicking on Copy.
Note: Make changes to event data and booked items in the subsequent order, not the quote. This will help you track later changes and additions as opposed to the original offer. - Double-click the name of the copied segment (
Quote) and change it to "Order", then confirm the entry by clicking on OK.
5. Customise items
The combo item "Conference package" must be expanded to its components in order to make the required changes.
- Select the item Conference package (w/o accommodation), then click on
Expand and confirm the message by selecting Standard prices. - The combo item is expanded to its individual components.
- Select the item Lunch (CONFERENCE) menu and the remark "or" and
Delete. - For the champagne reception, add the item "Sekt Häferle trocken, Riesling 0,75 l" and orange juice in 1-litre glass carafes.
6. Check the item count
- Enter a Count of "0" if the item is to be listed in the quote/contract at the unit price. This is important for items that are invoiced based on consumption such as Sparkling wine and Orange juice.
- Select a count of "1" or any other figure if the item is to be sold by unit in the quote/contract. In our event, enter a count of "1" for Sound system and Beamer.
- Automatically copy the maximum number of guests by leaving the "Count 1" field blank. In our event, the count for Price per person remains empty.
7. Format the segment for improved readability
- Insert remarks or a blank row by selecting the item Price per person and pressing the F5 hotkey. An empty remarks row will be inserted.
- Repeat the insertion of remarks in appropriate places.
- Move a remark by dragging the row to the desired position while holding down the left mouse button.
8. Print the contract
Once you have booked and checked all items, it is time to print the contract.
- In the toolbar, click on

>
Mail >
Mr Arnd Graf >
Quote >
Quote/Confirmation 1. - The contract is automatically created and prefilled with all relevant event data.

Print as PFD or
Sent by email .

9. Create a follow-up
Create a reminder for a final briefing one week before the event.
- Go to the
General tab of the event. - Create a follow-up by entering a Date in the Follow-up field in the centre of the input window. For this event, enter 05/MM/YYYY.
- Enter "Review timeline" as the reason for the follow-up.
10. Change the event status
Mr Graf has sent the signed contract to Carolin.
- Change the event status from Confirmed to Contract.
Save and close the event.
Objective 5 Creating a schedule
On completion of this excercise, you will have created a detailed schedule for the event and entered department-specific details.
1. Open the event from the follow-up
Assuming that today is one week before the event, go to that date in the Info Centre.
- Open the Info Centre by pressing F8.
- Enter one week before the event in the date field.
- The Info Centre shows the entered date.
- You will find the reminder in the bottom part of the window under Follow-ups.
- Open the event by double-clicking it in the list of follow-ups.
Carolin received the following information by telephone:
No spirits!
Experience shows that people eat a lot at company events, so Mr Graf asks for plenty of choice.
The conference is scheduled to take place between 9am and 5pm.
First coffee break from 10:30am to 10:50am with savoury pastries
Lunch: 12:30pm to 2pm
Second coffee break from 3:30pm to 3:50pm with Danish pastries
5pm to 6pm Closing event with champagne reception
2. Add department-specific details
- Click on the dropdown triangle next to

Order and select
Added fields. - Enter the information about the spirits and the plentiful buffet in the Kitchen notes and Service notes fields.

3. Set the time schedule
- Go to the
Schedule tab in the side navigation to create a detailed timeline.
Add a new schedule item.- The Date is automatically prefilled with the event date. Enter the From and To times, a Description and the location Where. Carolin asked for the time schedule during her last call, see above.
- Go to the
General tab in the side navigation and
Delete the follow-up.

Objective 6 Creating worksheets for kitchen and service staff
On completion of this excercise, you will have printed out worksheets for all departments and provided them with the information they need.
All information must now be passed on to the responsible departments. To do this, Carolin prints worksheets for the events office, kitchen and service staff with the department-specific information.
- Open Mr Graf's event.
- Go to Data sheets > <Select datasheet> > F_Service in the side navigation.
- The service datasheet is created with all relevant data and can be
printed, generated as a
PDF file or sent by
Email.
Note: whether or not a datasheet has already been created can be traced in the
History of the event (top right). - Now print the datasheet F_Küche.

-> Do you want to highlight important information for the department before you print?
- Click on
F_Service (Datum) in the toolbar. - The datasheet opens in the directory.
- Make changes. In this example, highlight the changed number of guests by marking the number of guests in bold and in red.
Print the document.
Save and close the directory.
Note: If a datasheet has been edited and save, it is listed in the side navigation under Directory.

Read more on Running events
Objective 7 Generating an invoice after the event is over
On completion of this exercise, you will have created an invoice segment, entered items with the figures for actual consumption and generated an invoice.
1. Create a new invoice segment
- Create an invoice segment by selecting the
Orders folder, then drag-and-drop it to the
Invoices folder. - Confirm the name of the new "Invoice" segment by clicking OK.
- To structure the invoice, insert Only separator texts .
- Confirm the message to "Apply number of guests" to insert the maximum number of guests as Count 1 for all items that are charged per person, here "Price per person".
- The invoice inout window will open containing all items from the order segment.
2. Enter the actual consumption
Carolin receives the following information from the event manager:
Beverage consumption Bp Event Conference 15/MM/YYYY
12 bottles of sparkling wine
2 carafes of orange juice
52 bottles of Teinacher mineral water
15 Coke 1 ltr
18 Apple juice bottle 0.2 ltr
- Book the missing items.
- Enter the actual consumption in the "Count" column.
Note: For items that are charged per person, enter the actual number of guests - i.e. "46" - in the invoice segment.

3. Send the invoice
- Click on the dropdown triangle next to
Invoice and select
Spreadsheet.
Save the event.- Confirm the assignment of a consecutive invoice number by clicking OK.
- The spreadsheet opens.
Note: The date of issue and payment term are only determined when a customer printout is created. Neither field is filled at this stage. - Click on
Mail to send the invoice by email as a PDF attachment, then confirm the prompt by clicking Print and lock.
Note: Now the date of issue and payment term are set. - A blank email to the invoice recipient will open. Enter a Subject for the email.
- Open a cover letter template by clicking on the expand triangle next to

Template, then select
Cover letter >
Email cover letter invoice. - The invoice will be listed in a PDF format in the
Attachments tab.
Save and close the email.

4. Finalise the event
- Go to the
General tab of the event and change the event status to Closed.
Save and close the event.
Read more on Finalising events or refer to our YouTube Video Tutorials. (German only)
Objectives of Tutorial 5 achieved:
- Created an event
- Sent a confirmation to the customer
- Created a quote
- Created an order and printed out the customer contract
- Created a detailed schedule
- Created worksheets for kitchen and service staff
- Generated an invoice sent after the event
Congratulations!