Tutorial 1 Creating an in-house event
Training material 2025 / 2026
Tutorial 1
In-House Banqueting Event

Performance level: Beginner
Time needed approx. 60 to 90 minutes
The exercise can be interrupted and saved at any point.
Start Bp Event and log in as
User: Carolin
Password: cf
Carolin Fixit is responsible for planning and invoicing for events in the events office.
Training objectives:
- Creating an event
- Sending an confirmation to the customer
- Creating a quote
- Creating an order and printing out the customer contract
- Creating internal work instructions for kitchen and service staff
- Creating an invoice when an event is over
Objective 1 Creating an event
On completion of this excercise, you will have checked room availability on the day of the event and created an on-hold event with all the relevant data.
Carolin has received the following information by email:
Dear Ms Fixit,
I am planning to celebrate my 40th birthday in your hotel on 15/MM/YYYY. My family have requested I book your lovely reading room for the occasion.
We are about 20 to 25 people (no children) and would like to start around 19:00.
If the reading room is available on 15/MM/YYYY, please send me a short confirmation of the reservation to the address below. As some of my family members have not yet finalised their travel plans (longer journeys etc.), I will not be able to confirm the booking before 11/MM/YYYY.
If you have any questions, please do not hesitate to contact me at any time on 0177-1234567.
Yours sincerely
Karl Bauer
Weidenzaun
65354 Eltville
Mr Bauer knows the premises and is a regular customer.
1. Check the availability of the room on the specified date
- Click on
Function bar in the top left-hand corner of any window to open. - Go to the
Home tab on the function bar and click on the dropdown triangle next to 
Events. - Left-click
Room reservations to open the overview. (Shift+F5). - The room reservations overview will open on the current date.
- Change the
Date to 15/MM/YYYY of the following month. The Reading Room is still available for booking on the specified date.

2. Create an event
- Create an event from the room reservations by double-clicking on the Reading Room, then confirm the date by left-clicking and select
New. The input window for a new event will open, with the event date and selected room already prefilled. - Enter the data from the email. Use the tab key to quickly and easily switch to the subsequent input fields.
Note: Hover your mouse over any field for a tooltip. - Select the status On hold and enter 11.MM.YYYY as status date .
- Input the organiser by typing the first few letters of the name in the
Organiser field, then confirm by pressing the Enter key. A list of matching accounts and contact persons will open.
Note: Mr Bauer is a regular guest, so his account has already been recorded in the database. - Double-click the account of Karl Bauer.
- Select the Occasion type "Family celebration" from the expandable picklist.
(-> The occasion type is used to categorise and group events. The expandable picklist can later be used for analyses such as "How much turnover was generated by business events?") - Fill in the Occasion of the event by entering 40th in the first field, then select Birthday in the following field.
(-> Your customer will tell you the "personal" reason for the event."
Save your input by clicking on the icon in the top left-hand corner of the input window.
Note: All mandatory fields in any record are underlined to make them easier to see. They must be completed, as it is not possible to save without entering the mandatory fields.

Objective 2 Sending a confirmation
On completion of this excercise, you will have created a confirmation for the customer based on all the data from the event.
1. Create a new mail
- In the toolbar, click on the dropdown triangle next to

New and select
Mail >
Mr Karl Bauer >
More event templates >
Booking confirmation. - The input window for a new mail or email will with the organiser's account data, the information from the event and the layout from the selected text template.
- Check the text and make any necessary textual changes in formatting.
2. Print the letter in a PDF format
- Save the letter in a PDF format by clicking on the dropdown triangle next to

Save to hard drive in the toolbar, then select
>
File > Set sent time and the target file.
Note: Send an email by clicking on
Mail>
Email
in the toolbar. As no real data is stored in the educational version of the database (demo version), sending an email will generate an error message. - Click on the dropdown triangle nect to

Save and select
Save and close.
3. Save and close the event.
Once the confirmation has been created, the event can be saved and closed. The event will not be reopened until the next contact with the host.
Click on the expand triangle next to ![]()
Save and select
Save and close.

Objective 3 Creating a quote
On completion of this excercise, you will have searched for an event, booked items, extended an on-hold date and provided the customer with a detailed quote with variations to choose from.
Carolin has received the following information by email:
Dear Ms Fixit,
Thank you for your confirmation. Please hold your offer until 12/MM/YYYY.
After furth consultation, we have decided to go with a 3-course menu. Please send us a quote with two menu suggestions including a small selection of wines and all additional costs. We would like to include an aperitif before the meal.
Yours sincerely
Karl Bauer
Weidenzaun
65354 Eltville
1. Search for the event organised by Karl Bauer
- Go to the
Home tab on the function bar and click on
Events. - Enter the event date in the date field of the search dialogue. Confirm your entry by clicking on
Search. - Double-click the event on the list of results to open.
Alternatively, you can also call up all recently opened records by pressing the F3 keyboard shortcut.
2. Extend the on-hold date
The on-hold date is set as a reminder for you that action is still needed here. Events that are on hold are highlighted in red in the room reservations as well as in your Info Centre.
- Extend Mr Bauer's on-hold date by changing the date in the toolbar to 12/MM/YYYY.
Alternatively, click on the
Date picker and select a date.
Save your input.
3. Book items for a quote
The event is divided into three segment types:
Quotes,
Orders and
Invoices.
- Book the items for Mr Bauer's quote by double-clicking on
Quotes in the side navigation. - Confirm the pre-set segment name "Quote" by clicking OK. An empty input window will open.
- Book an item by clicking on
Add above the main input window, then enter "Menu" as a Search term and confirm your input by clicking on
Search. - A list of results matching the criteria will open.
- Left-click Menu 1 and Menu 2 while holding down the Ctrl key for multi-select, then
Confirm the selection. The selected items will be inserted in the segment. - Book a selection of wines by clicking on
Add, then go to Item group and select Bottled wine and
Confirm. Confirm your input by clicking
Search. - Select two white wines and two red wines by holding down the Ctrl key and confirm your selection by clicking
Apply.
Note: If you know the name of the item you want, enter it directly in the search field next to the
Add button and confirm by pressing Enter. - Add the following items:
a) Champagne aperitif
b) Seasonal house cocktail
c) Flower arrangements
d) Menu card
Save the event.

4. Revise the booked items
- Delete an item from the
Quote by selecting the item and clicking on
Delete in the toolbar. - Move an item by dragging the item to the desired position while holding down the left mouse button.
Save the event.
5. Check the item count
- Enter a Count of "0" if the item is to be listed in the quote/contract at the unit price. This is important for items for which the consumption is as yet unknown, e.g. for the wines and the aperitif.
- Select a count of "1" or any other figure if the item is to be sold by unit in the quote/contract. In our event, enter a count of "5" for the flower arrangements.
- Automatically copy the maximum number of guests by leaving the "Count 1" field blank, e.g. for food items and menu cards.
Note: For Menu 2, enter a count of "0" so that Menu 1 and Menu 2 are not both calculated per person in the cost calculation.

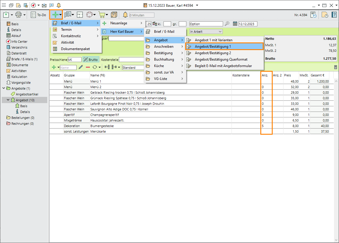
6. Print the quote
Once you have booked and checked all items, it is time to print the quote.
- In the toolbar, click on the dropdown triangle next to

New and select
Mail >
Mr Karl Bauer >
Quote >
Quote/Confirmation 1. - The quote is automatically created with all relevant data from the event. Check the text and add any necessary textual changes and formatting. Print the quote by clicking

Print or
Send by email . (Same as for booking confirmation) - Click on the dropdown triangle next to

Save and select
Save and close for the quote and the entire event.
Read more on Planning events
Objective 4 Creating an order and printing out the customer contract
On completion of this excercise, you will have changed the event status, added a seating style, created an order segment and changed booked items.
Carolin received the following information by telephone:
1. The birthday party will, in effect, take place.
2. Room setup round tables
3. Wines as indicated
4. Champagne Aperitif
5. Menu 1 but with potato gratin instead of Macaire potatoes
1. Change the event status
- Open Karl Bauer's event again.
- Change the event status from On hold to Confirmed.
Note: When the event status is set to Confirmed, the status date is automatically deleted. Create further reminders by setting a follow-up date.
2. Select the room setup
- Go to the
Home tab of the event in the side navigation to select a seating style. - You will find the booked room in the bottom part of the input window.
- Open the picklist in the Seating style column.
- Select "Round tables".
3. Create an order
Customer change requests are usually implemented in the order segment. This means that changes between quotes and contracts can still be tracked at a later date. To prevent data inconsistencies, the quote segments is blocked for changes by default once the quote is copied and saved as an order. The later processing stage always takes precedence.
- Create an order segment by selecting the
Quotes folder, then drag-and-drop it to the
Orders folder. - Confirm by clicking Copy.
- The new
Order segment will open with all items from the quote.
4. Customise items
- Remove unwanted items by selecting the items "Menu 2" and "House Cocktail" while holding down the Ctrl key, then click on
Delete in the toolbar. - Change the side dishes by first expanding "Menu 1" to show all its components.
- Select the item "Menu 1", then click on
Expand and confirm the message by clicking on Standard prices. - The menu is expanded to show all its individual components.
- Replace the "Macaire potatoes" by selecting that item and overwriting the name with the first letters of the new item, i.e. "Pota".
- Confirm the entry with Enter, Tab or mouse click.
- Double-click the potato gratin from the picklist to replace the side dish.

5. Insert a subtotal
- Insert a subtotal for better readability.
- Select the item in the bottom line of the menu, i.e. "Dessert Variations".
- Click on the dropdown triangle next to

Add and select
Subtotal. The subtotal is inserted under the selected item. - Select the subtotal to change the label.
- Change the name to "Menu per person".
6. Check the booked items
- Enter a Count of "0" if the item is to be listed in the quote/contract at the unit price. This is important for items for which the consumption is as yet unknown, e.g. for the wines and the aperitif.
- Select a count of "1" or any other figure if the item is to be sold by unit in the quote/contract. In our event, enter a count of "5" for the flower arrangements.
- Automatically copy the maximum number of guests by leaving the "Count 1" field blank, e.g. for food items and menu cards.
7. Format the segment for improved readability
- Enter a heading by selecting the item above the first wine (or the subtotal) and pressing the F5 hotkey. An empty remarks row will be inserted.
- Label the remarks line as "Wine selection".
- Right-click the remark and select Bold+Italic.
- Repeat the insertion of remarks in appropriate places.
- Move a remark by dragging the row to the desired position while holding down the left mouse button.

8. Print the contract
Once you have booked and checked all items, it is time to print the contract.
- In the toolbar, click on the dropdown triangle next to

New and select
Mail >
Mr Karl Bauer >
Quote >
Quote/Confirmation 1. - The contract is automatically created and prefilled with all relevant event data. Check the text and add any necessary textual changes and formatting. Print the contract by clicking

Print or
Send by email. (Same as for quote and booking confirmation)
Save and close the mail.
9. Create a follow-up
Create a reminder for a final briefing 4 days before the event.
- Go to the
General tab of the event. - Create a follow-up by entering 11/MM/YYYY in the Follow-up date field in the centre of the input window.
- Click on
and select your options for the follow-up reason by pressing down the Ctrl key.
a) Discuss decorations
b) Check the number of guests and
Apply the selection.
Alternatively, enter any other text manually.

10. Change the event status
Mr Bauer has returned the signed contract to Carolin.
- Change the event status from Confirmed to Contract.
Save and close the event.
11. Go to 13.MM.YYYY
Assuming that today is 13/MM/YYYY, go to that day in the Info Centre.
- Open the Info Centre by pressing F8.
- Enter the date 13/MM/YYYY.
- The Info Centre shows the entered date.
- You will find the reminder in the bottom part of the window under Follow-ups.
- Open the event by double-clicking it in the list of follow-ups.

Carolin receives the following information by telephone:
1. 22 guests
2. Decoration as ordered
12. Change the number of guests
- Go to the toolbar of the event and change the number of guests to "22".
Note: The maximum number of guests is used for the items that are charged per person.
Delete the follow-up, as all details have been discussed.
Save the event.
Objective 5 Creating worksheets for kitchen and service staff
On completion of this exercise, you will have printed out worksheets for all departments and provided further information.
All information must now be passed on to the responsible departments. To do this, Carolin prints worksheets for the events office, kitchen and service staff with the department-specific information.
- Go to Data sheets > <Select datasheet> > F_Service in the side navigation.
- The service datasheet is created with all relevant data and can be
printed , generated as a
PDF file or sent by
Email.
Note: whether or not a datasheet has already been created can be traced in the
History of the event (top right). - Repeat printing a datasheet and select F_Küche.
-> Do you want to highlight important information for the department before printing?
- Click on
F_Service (Datum) in the toolbar of the datasheet. - The datasheet opens in the directory.
- Make changes. In this example, highlight the changed number of guests, mark the number of guests in bold and in red font colour.
Print the document.
Save and close the directory.
Note: If a datasheet has been edited and saved in the directories, it is shown in the side navigation under Directory.
Read more on Running events
Objective 6 Generating an invoice after the event is over
On completion of this excercise, you will have added an invoice address, created an invoice segment, entered items including the actual consumption figures and generated an invoice.
Carolin receives the following information by email:
The invoice address is different from the organiser's address:
Ms
Emma Kallenbach
Stresemannstraße 14
59514 Bad Godesberg
Tel: 02345 33160
1. Enter the invoice address
By default, the organiser's account is used as the invoice address. Enter an additional address only if you need to distinguish between the two.
- Input the invoice adress by entering the first few letters of the name in the
Invoice to field on the
Home tab of the event, then confirm by pressing Enter. A list of matching accounts will open. - Double-click the account of Emma Kallenbach.
2. Create a new invoice segment
- Create an invoice segment by selecting the
Orders folder, then drag-and-drop it to the
Invoices folder. - Confirm the preset segment name "Invoice" or enter a different name.
- Decide whether you want to insert separator texts and subtotals for improved readability.
Note: Infos for multi-day event are much easier to read by inserting separator texts and subtotals. - Confirm the message by clicking "Confirm number of guests".
Note: The maximum number of guests is used for the items that are charged per person. - The invoice inout window will open containing all items from the order segment.
3. Insert the standard range of drinks
- Insert the standard range of drinks by selecting the item under which they are to be inserted and entering "standard" in the search field next to
Add. - Select the item Standard drinks range banquet EXPANDfrom the picklist.
- Expand the item to show the components by clicking on
Expand, then select Standard prices. You have now added a selection of standard drinks.
4. Enter the actual consumption
Carolin receives the following information from the event manager:
Beverage consumption Birthday party Mr Karl Bauer on 15/MM/YYYY
- 18 Champagne Aperitif
- 7 bottles of white wine
- 10 bottles of red wine
- 10 bottles of Teinacher mineral water @ 0.75l
- 4 bottles of Cola @1l
- 2 bottles of Fanta @ 1l
- 2 bottles of orange juice @ 1l
- 23 glasses of Pilsner @ 0.3 l
- Enter the actual consumption in the "Count" column.
- Remove all items with a count of 0 by clicking on
Collapse. All items without a count, including remakrs, will be removed. Confirm the message by clicking Collapse items.

5. Send the invoice
- Click on
Spreadsheet in the side navigation of the
Invoice segment.
Save the event.- Confirm the assignment of a consecutive invoice number by clicking OK.
- The spreadsheet is created.
Note: The date of issue and payment term are only set with the customer printout. - Click on
Mail to send the invoice by email as a PDF attachment, then confirm the prompt by clicking Print and lock. - A blank email to the invoice recipient will open. Enter a Subject for the email.
- Open a cover letter template by clicking on the expand triangle next to

Template, then select
Cover letter >
Email cover letter invoice. - The invoice will be listed in a PDF format in the
Attachments tab.
Save and close the email.
Check out our YouTube Tutorial on {item id="748"}{link}Invoicing{/link}{/item} for more details. (German only)

6. Finalise the event
- Change the event status to Closed.
Save and close the event.
Read more on {item id="365"}{link}Finalising events{/link}{/item}
Objectives of Tutorial 1 achieved:
- Created an event
- Sent a confirmation to the customer
- Created a quote
- Created an order and printed out the customer contract
- Created worksheets for kitchen and service staff
- Generated an invoice sent after the event
Congratulations!